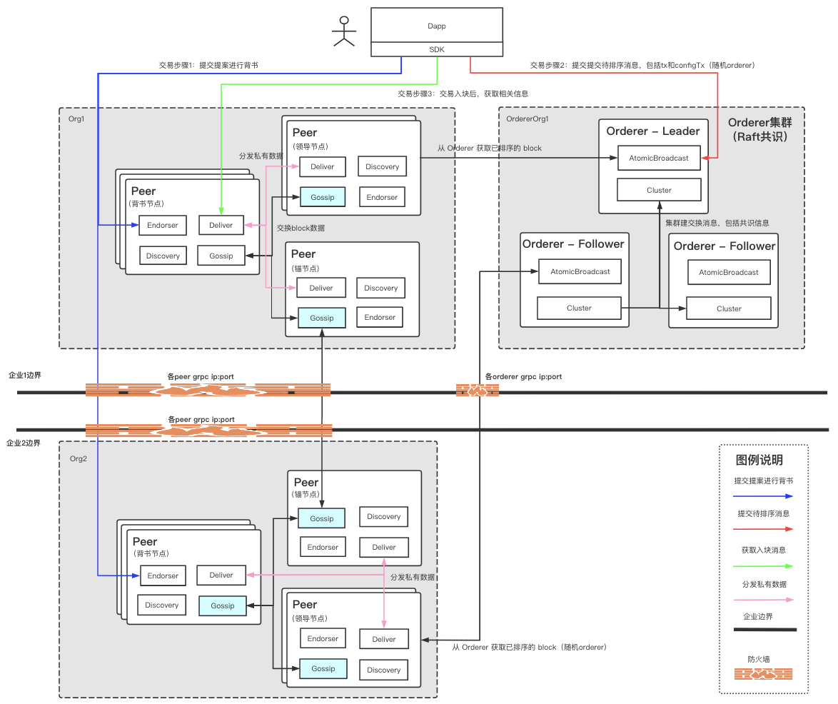
Fabric的优势就是联盟链,企业间(或者是云平台间)在构建联盟链的时候,必然需要对Fabric各个模块间的通讯链路有所了解,从而可以给内部机器间开好正确的访问白名单、给对外的防火墙配置正确的策略。
下图是组网的一种情形:
- Peer组织Org1在企业1内部
- Peer组织Org2在企业2内部
- Orderer组织只在企业1内部部署
Peer和Orderer内部的grpc服务已经标注在模块内部:
- Peer:Endorser、Deliver、Discovery、Gossip
- Orderer:AtomicBroadcast、Cluster
grpc服务详细说明可参考:
